快速订购

中文

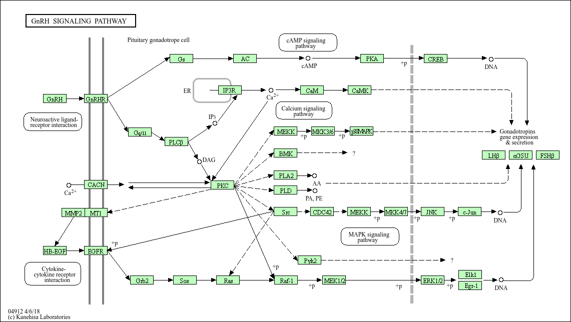
GnRH signaling pathway(促性腺激素释放激素(GnRH)信号通路)

基础研究核心:作为生殖内分泌的 “上游调控通路”,聚焦下丘脑分泌的 GnRH 调控垂体前叶促性腺激素细胞分泌促卵泡激素(FSH)和促黄体生成素(LH)的分子机制,是维持生殖发育、月经周期及配子生成的核心。GnRH 与垂体促性腺激素细胞表面 GnRH 受体(GnRHR,Gq 蛋白偶联受体)结合,激活 PLC-γ-PKC 通路,促进钙离子内流,触发 FSH 和 LH 的合成与分泌;同时激活 MAPK 通路,调控促性腺激素基因(FSHβ、LHβ)的转录。FSH 和 LH 作用于性腺(卵巢 / 睾丸),促进性激素(雌激素、孕激素、睾酮)合成及配子成熟。研究重点包括 GnRH 分泌的脉冲式调控、通路与性激素的负反馈调节网络、通路异常与性发育异常(性早熟、青春期延迟)及不孕不育的关联。
核心关键蛋白:促性腺激素释放激素(GnRH)、促卵泡激素(FSH)、促黄体生成素(LH)、GnRHR(GnRH 受体)、Gq 蛋白、PLC-γ、PKC、MAPK(ERK)、钙离子(Ca²⁺)、FSHβ/LHβ(促性腺激素亚基)、性腺激素受体(FSHR/LHR,性腺细胞表面)、雌激素 / 孕激素 / 睾酮(性激素,负反馈调控)、下丘脑 GnRH 神经元、垂体促性腺激素细胞。

产品列表

    货号
    产品名称
    反应性
    应用
  • {{item.title}}
    {{item.react}}
    {{item.applicat}}

Related Promotional Journal Downloads

Brand/Complete Product Range Series
Brand/Complete Product Range Series

Detailed introduction of the column

Download and Save
Primary antibodies
Primary antibodies

Detailed introduction of the column

Download and Save
Secondary antibodies
Secondary antibodies

Detailed introduction of the column

Download and Save
mIHC/ Multiplex Fluorescence Detection Kits
mIHC/ Multiplex Fluorescence Detection Kits

Detailed introduction of the column

Download and Save

热门产品推荐

更多产品

30000 + 优质产品矩阵,云端一站式尊享供应

一抗、二抗、mIHC试剂盒、ELISA试剂盒、蛋白、分子生物学产品、细胞培养相关产品、辅助试剂...

联系我们