快速订购

中文

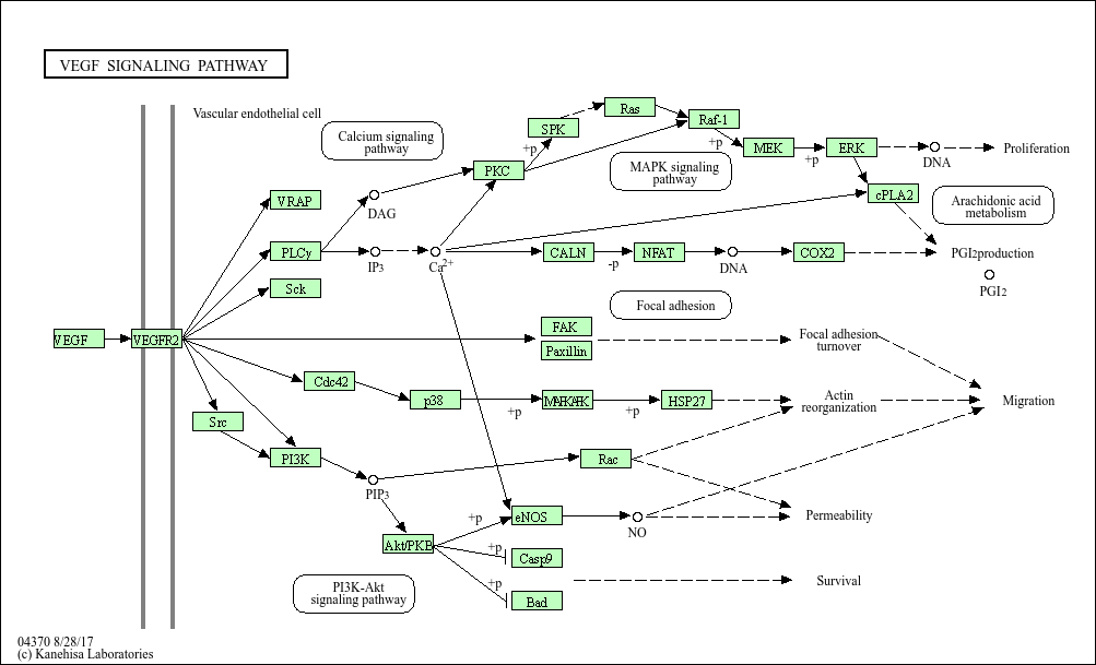
VEGF signaling pathway - 血管内皮生长因子信号通路

血管生成的核心调控通路,对胚胎血管发育、成体组织修复中的血管再生至关重要。核心分子包括 VEGF 配体(VEGF-A/B/C/D)与 VEGFR 受体(VEGFR1/2/3),VEGF-A 是最关键的促血管生成因子,主要结合 VEGFR2 发挥作用。信号激活过程:VEGF 结合 VEGFR2 后,受体二聚化并磷酸化,激活下游 PI3K-Akt、MAPK、PLC-γ 等通路,促进血管内皮细胞增殖、迁移、管腔形成,同时增加血管通透性。核心生理功能包括胚胎血管系统形成、创伤修复(如皮肤伤口愈合、心肌缺血后的血管再生)、卵巢周期中的血管重塑。通路异常激活是肿瘤血管生成的关键驱动因素(肿瘤细胞分泌大量 VEGF,诱导新生血管为肿瘤供能),与肺癌、结直肠癌、乳腺癌等多种肿瘤相关。抗 VEGF/VEGFR 靶向药物(如贝伐珠单抗、舒尼替尼)已广泛用于肿瘤治疗,通过抑制血管生成阻断肿瘤营养供应。
核心功能:核心血管生成调控通路,促进内皮细胞增殖、迁移与血管形成,参与胚胎发育与组织修复。 关键调控分子:VEGF-A/B/C/D、VEGFR1/2/3、PI3K-Akt、MAPK、eNOS。

产品列表

    货号
    产品名称
    反应性
    应用
  • {{item.title}}
    {{item.react}}
    {{item.applicat}}

Related Promotional Journal Downloads

Brand/Complete Product Range Series
Brand/Complete Product Range Series

Detailed introduction of the column

Download and Save
Primary antibodies
Primary antibodies

Detailed introduction of the column

Download and Save
Secondary antibodies
Secondary antibodies

Detailed introduction of the column

Download and Save
mIHC/ Multiplex Fluorescence Detection Kits
mIHC/ Multiplex Fluorescence Detection Kits

Detailed introduction of the column

Download and Save

热门产品推荐

更多产品

30000 + 优质产品矩阵,云端一站式尊享供应

一抗、二抗、mIHC试剂盒、ELISA试剂盒、蛋白、分子生物学产品、细胞培养相关产品、辅助试剂...

联系我们