快速订购

中文

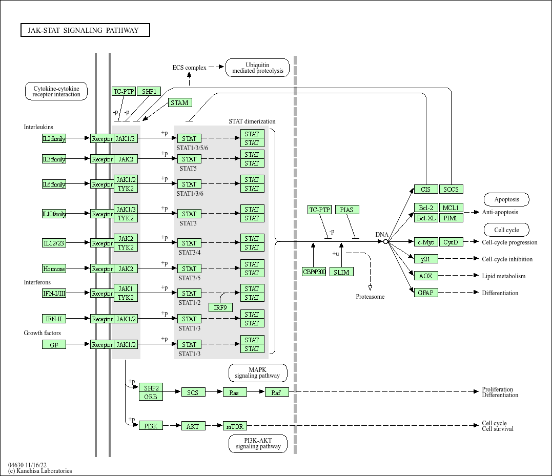
JAK-STAT signaling pathway - JAK-STAT 信号通路

快速传递细胞因子、生长因子信号的核心通路,广泛参与免疫调控、炎症反应、细胞增殖与分化。信号传递过程:细胞因子(如 IL-6、IFN-γ、IL-2)结合细胞膜受体,受体二聚化并招募 JAK 激酶(JAK1-3、TYK2),JAK 磷酸化受体与自身,形成 STAT 结合位点;STAT 转录因子(STAT1-6)结合受体后被磷酸化,形成二聚体入核,调控靶基因表达。核心功能包括:调控免疫细胞活化(T 细胞、B 细胞、巨噬细胞增殖分化);促进炎症因子分泌与炎症反应;参与抗病毒免疫(IFN 激活的 STAT1 通路);维持造血干细胞稳态。通路异常与自身免疫病(如类风湿关节炎、系统性红斑狼疮中 IL-6-JAK-STAT 过度激活)、肿瘤(如 STAT3 持续激活促进肿瘤增殖)、免疫缺陷病相关,JAK 抑制剂(如托珠单抗、鲁索替尼)已广泛用于自身免疫病与肿瘤治疗。
核心功能:传递细胞因子、生长因子信号,调控免疫细胞活化、增殖、分化及炎症反应,参与免疫稳态维持。 关键调控分子:JAK1-3、TYK2、STAT1-6、SOCS、细胞因子受体(IL-6R、IFNAR 等)。

3558 (IL2), 3565 (IL4), 3574 (IL7), 3578 (IL9), 3600 (IL15), 59067 (IL21), 85480 (TSLP)1437 (CSF2), 3562 (IL3), 3567 (IL5)1270 (CNTF), 1489 (CTF1), 23529 (CLCF1), 246778 (IL27), 3569 (IL6), 3589 (IL11), 3596 (IL13), 386653 (IL31), 3976 (LIF), 5008 (OSM)11009 (IL24), 29949 (IL19), 3586 (IL10), 50604 (IL20), 50616 (IL22), 55801 (IL26)3592 (IL12A), 3593 (IL12B), 51561 (IL23A)1440 (CSF3), 1442 (CSH1), 1443 (CSH2), 1444 (CSHL1), 2056 (EPO), 2688 (GH1), 2689 (GH2), 3952 (LEP), 5617 (PRL), 7066 (THPO)282616 (IFNL2), 282617 (IFNL3), 282618 (IFNL1), 338376 (IFNE), 3439 (IFNA1), 3440 (IFNA2), 3441 (IFNA4), 3442 (IFNA5), 3443 (IFNA6), 3444 (IFNA7), 3445 (IFNA8), 3446 (IFNA10), 3447 (IFNA13), 3448 (IFNA14), 3449 (IFNA16), 3451 (IFNA17), 3452 (IFNA21), 3456 (IFNB1), 3467 (IFNW1), 56832 (IFNK)3458 (IFNG)1950 (EGF), 5154 (PDGFA), 5155 (PDGFB)3559 (IL2RA), 3560 (IL2RB), 3561 (IL2RG), 3566 (IL4R), 3575 (IL7R), 3581 (IL9R), 3601 (IL15RA), 50615 (IL21R), 64109 (CRLF2)1438 (CSF2RA), 1439 (CSF2RB), 3563 (IL3RA), 3568 (IL5RA)1271 (CNTFR), 133396 (IL31RA), 3566 (IL4R), 3570 (IL6R), 3572 (IL6ST), 3590 (IL11RA), 3597 (IL13RA1), 3598 (IL13RA2), 3977 (LIFR), 9180 (OSMR), 9466 (IL27RA)116379 (IL22RA2), 3587 (IL10RA), 3588 (IL10RB), 53832 (IL20RA), 53833 (IL20RB), 58985 (IL22RA1)149233 (IL23R), 3594 (IL12RB1), 3595 (IL12RB2)1441 (CSF3R), 2057 (EPOR), 2690 (GHR), 3953 (LEPR), 4352 (MPL), 5618 (PRLR)163702 (IFNLR1), 3454 (IFNAR1), 3455 (IFNAR2), 3588 (IL10RB)3459 (IFNGR1), 3460 (IFNGR2)1956 (EGFR), 5156 (PDGFRA), 5159 (PDGFRB)5771 (PTPN2)5777 (PTPN6)10254 (STAM2), 8027 (STAM)3716 (JAK1), 3718 (JAK3)6772 (STAT1), 6774 (STAT3), 6776 (STAT5A), 6777 (STAT5B), 6778 (STAT6)6772 (STAT1), 6774 (STAT3), 6776 (STAT5A), 6777 (STAT5B), 6778 (STAT6)3717 (JAK2)6776 (STAT5A), 6777 (STAT5B)6776 (STAT5A), 6777 (STAT5B)3716 (JAK1), 3717 (JAK2)7297 (TYK2)6772 (STAT1), 6774 (STAT3), 6778 (STAT6)6772 (STAT1), 6774 (STAT3), 6778 (STAT6)3716 (JAK1), 3718 (JAK3)7297 (TYK2)6774 (STAT3)6774 (STAT3)3717 (JAK2)7297 (TYK2)6774 (STAT3), 6775 (STAT4)6774 (STAT3), 6775 (STAT4)3717 (JAK2)6774 (STAT3), 6776 (STAT5A), 6777 (STAT5B)6774 (STAT3), 6776 (STAT5A), 6777 (STAT5B)3716 (JAK1)7297 (TYK2)6772 (STAT1), 6773 (STAT2)6772 (STAT1), 6773 (STAT2)10379 (IRF9)3716 (JAK1), 3717 (JAK2)6772 (STAT1), 6774 (STAT3)6772 (STAT1), 6774 (STAT3)3716 (JAK1), 3717 (JAK2)6772 (STAT1), 6774 (STAT3)6772 (STAT1), 6774 (STAT3)5781 (PTPN11)2885 (GRB2)6654 (SOS1), 6655 (SOS2)3265 (HRAS)5894 (RAF1)110117499 (P3R3URF-PIK3R3), 5290 (PIK3CA), 5291 (PIK3CB), 5293 (PIK3CD), 5295 (PIK3R1), 5296 (PIK3R2), 8503 (PIK3R3)10000 (AKT3), 207 (AKT1), 208 (AKT2)2475 (MTOR)5771 (PTPN2)10401 (PIAS3), 51588 (PIAS4), 8554 (PIAS1), 9063 (PIAS2)1387 (CREBBP), 2033 (EP300)2273 (FHL1)1154 (CISH)122809 (SOCS4), 30837 (SOCS7), 8651 (SOCS1), 8835 (SOCS2), 9021 (SOCS3), 9306 (SOCS6), 9655 (SOCS5)596 (BCL2)4170 (MCL1)598 (BCL2L1)5292 (PIM1)4609 (MYC)595 (CCND1), 894 (CCND2), 896 (CCND3)1026 (CDKN1A)316 (AOX1)2670 (GFAP)


产品列表

    货号
    产品名称
    反应性
    应用
  • {{item.title}}
    {{item.react}}
    {{item.applicat}}

Related Promotional Journal Downloads

Brand/Complete Product Range Series
Brand/Complete Product Range Series

Detailed introduction of the column

Download and Save
Primary antibodies
Primary antibodies

Detailed introduction of the column

Download and Save
Secondary antibodies
Secondary antibodies

Detailed introduction of the column

Download and Save
mIHC/ Multiplex Fluorescence Detection Kits
mIHC/ Multiplex Fluorescence Detection Kits

Detailed introduction of the column

Download and Save

热门产品推荐

更多产品

30000 + 优质产品矩阵,云端一站式尊享供应

一抗、二抗、mIHC试剂盒、ELISA试剂盒、蛋白、分子生物学产品、细胞培养相关产品、辅助试剂...

联系我们